Home

VDI errors

Prev Page Next Page
Introduction
Recovery models
Main backup types
Backing up the database files by copying
The transaction log
Transaction log restore sequence
Log sequence numbers
Truncating and shrinking the transaction log
Backing up the tail
Inside the transaction log
So, what's in a backup file?
Test: A full backup does not contain deleted data
Verifying backup files
Verifying backup files on a budget
Cumulative backups
Recovering individual tables
Backup and restore history details
Backup reads and writes
Speeding up backups
Backup speed details
Speeding up restores
Restore state affects speed too
Backup and restore rights
Log shipping
Log shipping in SQL Server 2000
Setting up log shipping using Enterprise Manager
Checking the set up
Failover
Log shipping in SQL Server 2005
Setting up log shipping using Management Studio
Checking the set up
Log shipping status report
Failover
Log shipping in SQL Backup
Using the CopyTool utility
Failover
3rd party backup applications
VDI
VDI versions
VDI errors
SQL Backup - beyond compression
Restoring a chain of transaction log backups
Restoring to the latest possible state
Backing up multiple databases
Backup retention
Making a copy of the backup file
Backup file naming conventions
Restoring the latest backup set
Network resilience
Encryption
Integrated database verification
Database file relocation
Improved backup retention
RESTORE HELP
High-availability group support
Common SQL Backup issues
Installation checklist
Setting up rights
Configuring service rights
Backup data
Hanging issues
Common backup and restore errors
Error 3201 - when performing a backup to a network share
Full database backup file is larger than database size
Error 3205 - Too many backup devices specified for backup or restore
Error 4305 - an earlier transaction log backup is required
Bringing a database that is in recovery or read-only mode online
Using bulk-logged recovery model but transaction log backup is still large
Error 14274 - unable to delete SQL Server Agent job
Error messages when restoring from different versions of SQL Server.
Pending
vdi error codes
Restore speed details
Help, my transaction log file is huge!
Mirror or log ship




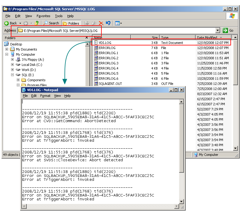
When you encounter errors with a backup application that uses the SQL Server Virtual Device Interface (VDI), you can check the logs generated by the VDI for more information.

Depending on the version of the VDI that's active on your system, the logs are stored in different places.  See this document on how to identify the VDI version that's registered on your system.

If your VDI version is that installed by SQL Server 2000, the VDI will generate a log file named vdi.log in the SQL Server instance's log folder, which contains further details of the error.

vdierror11

If you are using the VDI library installed by SQL Server 2005 or later, errors are logged in the Windows Event Viewer.  The Source component is identified as SQLVDI.

vdierror12

Your backup software may also report certain VDI error codes during a failure.  The following are the VDI error codes and the corresponding textual description.

Error code

Description

0x80770002 (-2139684862)

The object was not open.

An example of this error happening is when the backup application has closed its VDI connection, but SQL Server is only now servicing the backup request sent by the backup application.  This may be because another process was blocking the backup, and the backup application has aborted the backup process.

0x80770003 (-2139684861)

The api was waiting and the timeout interval had elapsed.

Similar to the above example, this can happen when the backup application has waited a set amount of time waiting for SQL Server to respond to its backup request, but did not receive any response.

0x80770004 (-2139684860)

An abort request is preventing anything except termination actions.

An example of this error is when the backup software has encountered a critical error, and has issued an abort request to the VDI.

0x80770005 (-2139684859)

Failed to create security environment.

0x80770006 (-2139684858)

An invalid parameter was supplied.

An example of this error is when the 32-bit and 64-bit versions of the VDI library (sqlvdi.dll) is mismatched.  See this topic for further details.

0x80770007 (-2139684857)

Failed to recognize the SQL Server instance name.

An example of this error is when the 32-bit and 64-bit versions of the VDI library (sqlvdi.dll) is mismatched.  See this topic for further details.

0x80770009 (-2139684855)

The requested configuration is invalid.

An example of this error is when the 32-bit and 64-bit versions of the VDI library (sqlvdi.dll) is mismatched.  See this topic for further details.

0x8077000a (-2139684854)

Out of memory.

0x8077000b (-2139684853)

Unexpected internal error.

0x8077000c (-2139684852)

Protocol error.

0x8077000d (-2139684851)

All devices are open.

0x8077000e (-2139684850)

The object is now closed.

0x8077000f (-2139684849)

The resource is busy.




Document history
12/19/2008    Initial release.    
 
Copyright 2008 - 2021 Yohz Ventures Sdn Bhd. All rights reserved.
All product and company names are trademarks or registered trademarks of their respective owners.